Как добавить на обзорный экран инфо-типа графический элемент?
Пояснение к вопросу
Есть пользовательский инфо-тип кадрового администрирования с каким-то количеством подтипов
См. заметку Создание PA инфо-типа
Для улучшения восприятия информации при работе с этим инфо-типом, бизнес-пользователь потребовал добавить какой-нибудь графический элемент на обзорный экран инфо-типа. Графический элемент должен соответствовать подтипу этого инфо-типа.
Решение вопроса
Если речь идет об озорном экране, то это 3000-й экран

См. List Screen
Definition
Infotype screen that displays all data records for a personnel number in a list.
Use
Screen 3000 is usually used for the list screen. You can, however, choose to use a different screen as the list screen. Screen 3000 of module pool MPMMMM00 is used as a template.
You can create your own list screens for infotypes included in the SAP standard system. Customer-specific list screens are assigned to the namespace 3900 to 3999 .
Под "графическим элементом" здесь мы будем понимать иконки, которые можно просмотреть в транзакции ICON, а не какие-то изображения, которые, из-за технических особенностей фреймворка работы с инфо-типами в SAP, не могут быть использованы на обзорном экране.
См. заметку О сколько нам иконок чудных

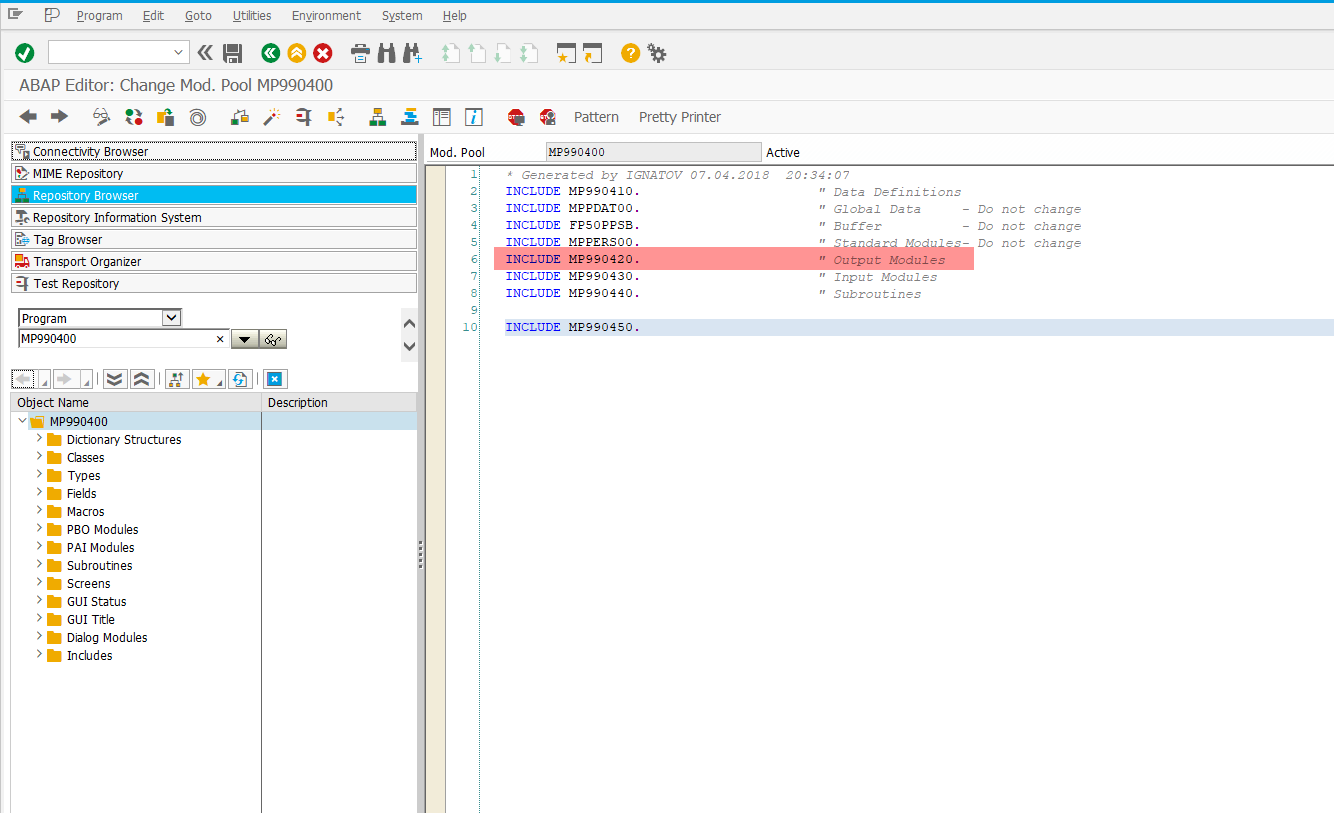
Добавьте новый элемент на 3000-й экран для пула модулей вашего инфо-типа, посредством запуска транзакции SE51

В главном пуле модулей вашего инфо-типа откройте инклюд помеченный комментарием Output Modules
См. Infotype Module Pool

Добавьте следующий код:
DATA: gv_subty_icon TYPE icon_d.
CASE p9904-subty.
WHEN '9001'.
gv_subty_icon = icon_positive.
WHEN '9002'.
gv_subty_icon = icon_negative.
WHEN '9003'.
gv_subty_icon = icon_failure.
ENDCASE.

Активируйте внесенные изменения, и проверьте в транзакциях PA20/PA30, что получилось:
